목차
- 어댑터 패턴
1-1. 어댑터 패턴이 해결하는 문제
1-2. 문제 해결 예제 1
1-3. 문제 해결 예제 2
- 패턴 적용하기
- 장점과단점
- 자바와 스프링에서 찾아보는 패턴
4-1. Collection 예제
4-2. java.io 패키지 예제
4-3. 스프링의 HandlerAdapter
1. 어댑터 패턴이란?
일상에서 흔히 볼 수 있는 콘센트라 보면 된다.
우리가 110V 콘센트를 220V에 꽂거나, 반대로 220V 콘센트를 110V에 꽂으려고 할 때, 그 사이에 쓰는 어댑터(돼지코)를 비유하면 가장 쉽게 이해 할 수 있다.
소프트웨어적으로 보면, 기존 코드를 클라이언트가 사용하는 인터페이스의 구현체로 바꿔주는 패턴을 말한다.
즉, 클라이언트가 사용하는 인터페이스를 따르지 않는 기존 코드를 재사용할 수 있게 해준다.

1-1. 어댑터 패턴이 해결하는 문제
객체지향 어댑터는 아래와 같이 인터페이스를 클라이언트에서 요구하는 형태의 인터페이스에 적응 시켜주는 역할을 하는 것이다.
외부 라이브러리 클래스를 사용하고 싶은데, 클래스의 인터페이스가 다른 코드와 호환되지 않을 때 이를 해결해 줄 수 있다.

1-2. 문제 해결 예제 1
- 외부 라이브러리에 전세계 날씨와 관련된 정보를 XML 형태로 반환하는 클래스가 있다.
- 국가, 날짜, 시간 등을 입력하면 날씨를 반환해준다.
- 회사의 프론트엔드 표준은 JSON 데이터를 기준으로 하고 있다.
- 이 때, 외부 라이브러리 데이터를 JSON 형태로 변환해주는 어댑터를 생성하여 이용할 수 있다.
1-3. 문제 해결 예제 2
- 고객사 서비스에서는 통합회원관리 API 서비스를 제공한다.
- 회원관리 API 에 회원 정보를 넣어 가입, 로그인, 탈퇴 등을 할 수 있다.
- 애플리케이션을 만들 때, 회원 관련 API는 따로 만들기 번거로워서 고객사 서비스를 이용하기로 한다.
- 그런데 자사 서비스는 익명 서비스라 회원정보 조회 API 를 호출했을 경우에도 회원 이름, ID 등은 철저하게 비밀리에 관리해야 한다는 요구사항이 있다.
- 고객사 API 를 쓰되, 회원 정보 조회 API 를 사용하는 암호화 회원 정보 조회 어댑터를 만들어 자사 서비스에 맞게 해당 API 를 변환할 수 있을 것이다.
2. 패턴 적용하기
어댑터 패턴을 적용하는 간단한 예제를 살펴보자
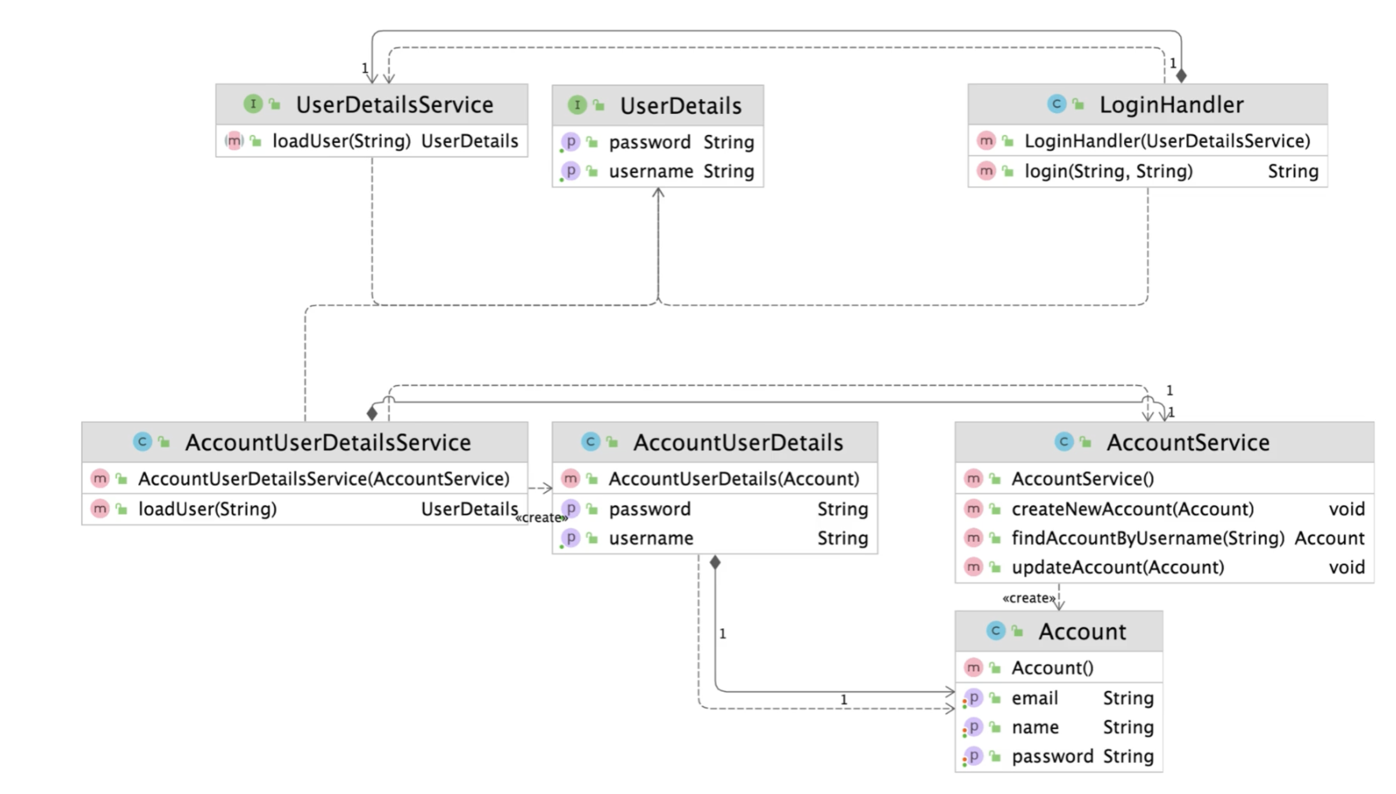
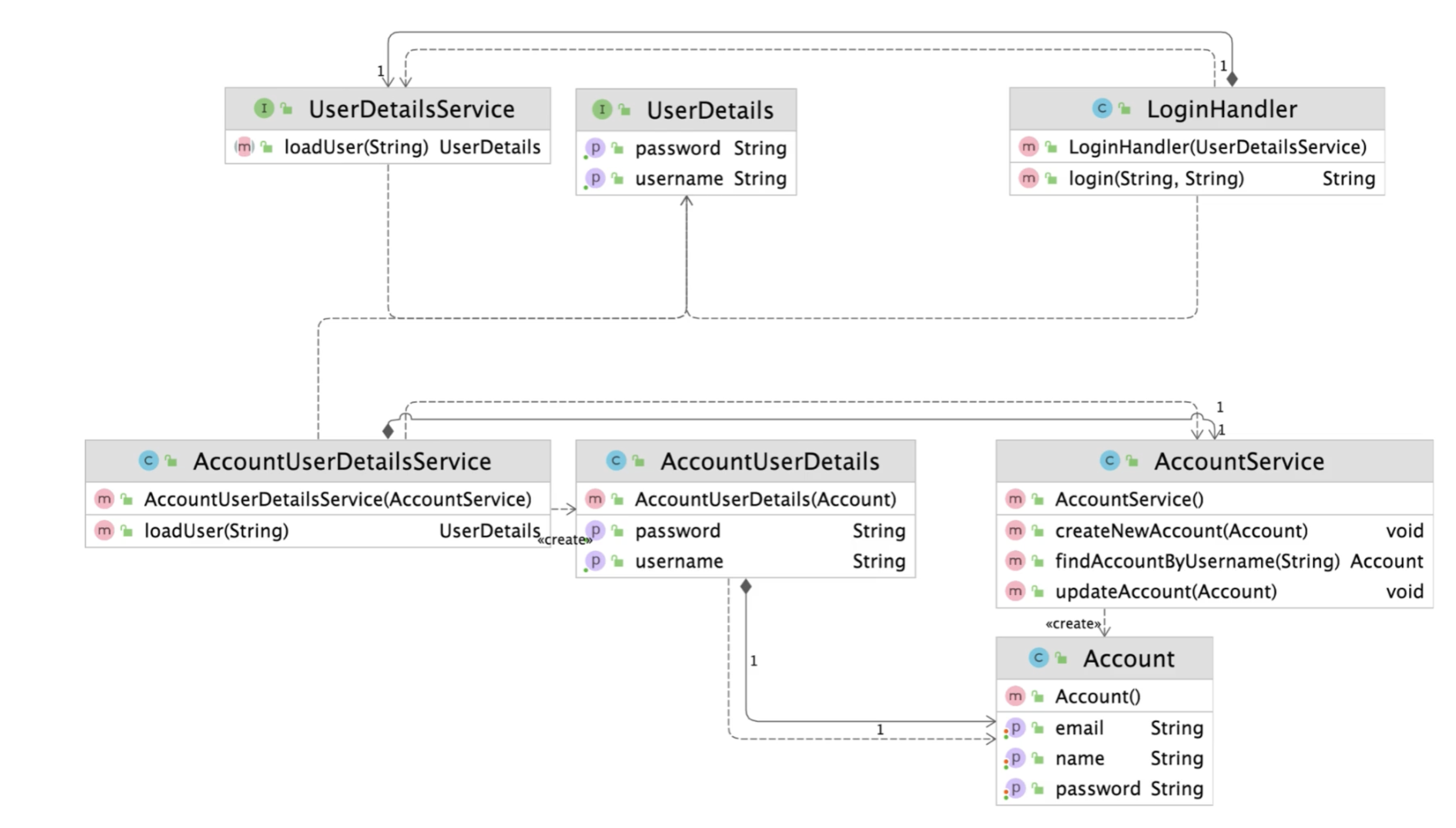
UserDetailsService와 UserDetails이 Target
인터페이스에 해당.
public interface UserDetails {
String getUsername();
String getPassword();
}
public interface UserDetailsService {
UserDetails loadUser(String username);
}
LoginHandler는 Client
에 해당한다.
public class LoginHandler {
UserDetailsService userDetailsService;
public LoginHandler(UserDetailsService userDetailsService) {
this.userDetailsService = userDetailsService;
}
public String login(String username, String password) {
UserDetails userDetails = userDetailsService.loadUser(username);
if (userDetails.getPassword().equals(password)) {
return userDetails.getUsername();
} else {
throw new IllegalArgumentException();
}
}
}
아래 Account는 AccountService 클래스는 Adaptee
에 해당한다.
@Getter
@Setter
public class Account {
private String name;
private String password;
private String email;
}
public class AccountService {
public Account findAccountByUsername(String username) {
Account account = new Account();
account.setName(username);
account.setPassword(username);
account.setEmail(username);
return account;
}
public void createNewAccount(Account account) {
}
public void updateAccount(Account account) {
}
}
중간에 우리는 AccountUserDetails, AccountUserDetailsService클래스와 같이 Adapter
를 만들어
public class AccountUserDetails implements UserDetails {
private Account account;
public AccountUserDetails(Account account) {
this.account = account;
}
@Override
public String getUsername() {
return account.getName();
}
@Override
public String getPassword() {
return account.getPassword();
}
}
public class AccountUserDetailsService implements UserDetailsService {
private AccountService accountService;
public AccountUserDetailsService(AccountService accountService) {
this.accountService = accountService;
}
@Override
public UserDetails loadUser(String username) {
return new AccountUserDetails(accountService.findAccountByUsername(username));
}
}
Client
는 Adapter에 해당하는 AccountUserDetailsService와 AccountUserDetails을 만들면서 기존에 코드는 손대지 않고 편리하게 이용할 수 있게 되었다.
아래 코드를 실행하면 정상적으로 작동 하는 것을 확인할 수 있다.
public class App {
public static void main(String[] args) {
AccountService accountService = new AccountService();
UserDetailsService userDetailsService = new AccountUserDetailsService(accountService);
LoginHandler loginHandler = new LoginHandler(userDetailsService);
String login = loginHandler.login("jammini", "jammini");
System.out.println(login);
}
}
간략하게 적용된 다이어그램을 살펴보면 아래와 같다.

3. 장점과단점
- 장점
- 기존 코드를 변경하지 않고 원하는 인터페이스 구현체를 만들어 재사용할 수 있다.
- 기존 코드를 손상시키지 않는 것은 객체지향 원칙 중
OCP(개방/폐쇄 원칙)
에 해당한다.
- 기존 코드를 손상시키지 않는 것은 객체지향 원칙 중
- 기존 코드가 하던 일과 특정 인터페이스 구현체로 변환하는 작업을 각기 다른 클래스로 분리하여 관리할 수 있다.
- 역할에 맞게 코드를 분리하는 것은 객체지향 원칙 중
SRP(단일 책임 원칙)
에 해당한다.
- 역할에 맞게 코드를 분리하는 것은 객체지향 원칙 중
- 기존 코드를 변경하지 않고 원하는 인터페이스 구현체를 만들어 재사용할 수 있다.
- 단점
- 다수의 새로운 인터페이스와 클래스를 도입해야 하므로 구조가 복잡해진다.
- 때로는 서비스 클래스를 변경하는 것이 더 간단할 때도 있다.
4. 자바와 스프링에서 찾아보는 패턴
4-1. Collection 예제
List<String> strings = Arrays.asList("a", "b", "c");
Enumeration<String> enumeration = Collections.enumeration(strings);
ArrayList<String> list = Collections.list(enumeration);
- 클라이언트가 간단한 문자열만 인자로 넘겨도
Collections
클래스를 생성할 수 있도록 도와준다.
- 둘째 줄의 경우,
strings
가Adaptee
의 역할이며,Collections
가Adapter
에 해당하는 역할이고,Enumeration
이Target
에 해당하는 역할이다.
4-2. java.io 패키지 예제
try(InputStream is = new FileInputStream("input.txt");
InputStreamReader isr = new InputStreamReader(is);
BufferedReader reader = new BufferedReader(isr)) {
while(reader.ready()) {
System.out.println(reader.readLine());
}
} catch (IOException e) {
throw new RuntimeException(e);
}
txt
파일을 읽어 (File
)InputStream
으로 만든 후InputStreamReader
로 만들고BufferedReader
로 만든 후 코드에서 활용하고 있다.File
->InputStream
->InputStreamReader
->BufferedReader
- 어댑터를 통해 무려 3단 변신을 한다.
4-3. 스프링의 HandlerAdapter
- 우리가 작성하는 다양한 형태의 핸들러 코드를 스프링MVC가 실행할 수 있는 형태로 변환해주는 어댑터용 인터페이스이다.
- 우리가 여태까지 봤던 형태와 다르게 인터페이스 형태로
Adapter
를 제공해주고 있다.- 디자인 패턴은 딱 정해진 것이 아니라 보는 시각에 따라 다른 패턴으로 보일 수 있다.
HandlerAdapter
인터페이스를 구현하면,DispatcherServlet
필드에HandlerAdapter
로 등록되어 이용될 수 있게 해준다.- 스프링의 요청 처리 동작을 편의성 좋은 객체들을 통해 내 마음대로 확장할 수 있도록 도와준다.
참고
Uploaded by N2T
'Java & Kotlin' 카테고리의 다른 글
데코레이터패턴(__**Decorator Pattern**__)이란? (0) | 2023.11.23 |
---|---|
프록시패턴(Proxy Pattern)이란? (0) | 2023.11.22 |
멀티프로세스 vs 멀티스레드 (0) | 2023.05.30 |
__GC 방식에는 어떤 것들이 있을까?__ (0) | 2023.05.04 |
GC**(GarbageCollection)**는 어떻게 동작하며 왜 필요할까? (0) | 2023.05.02 |